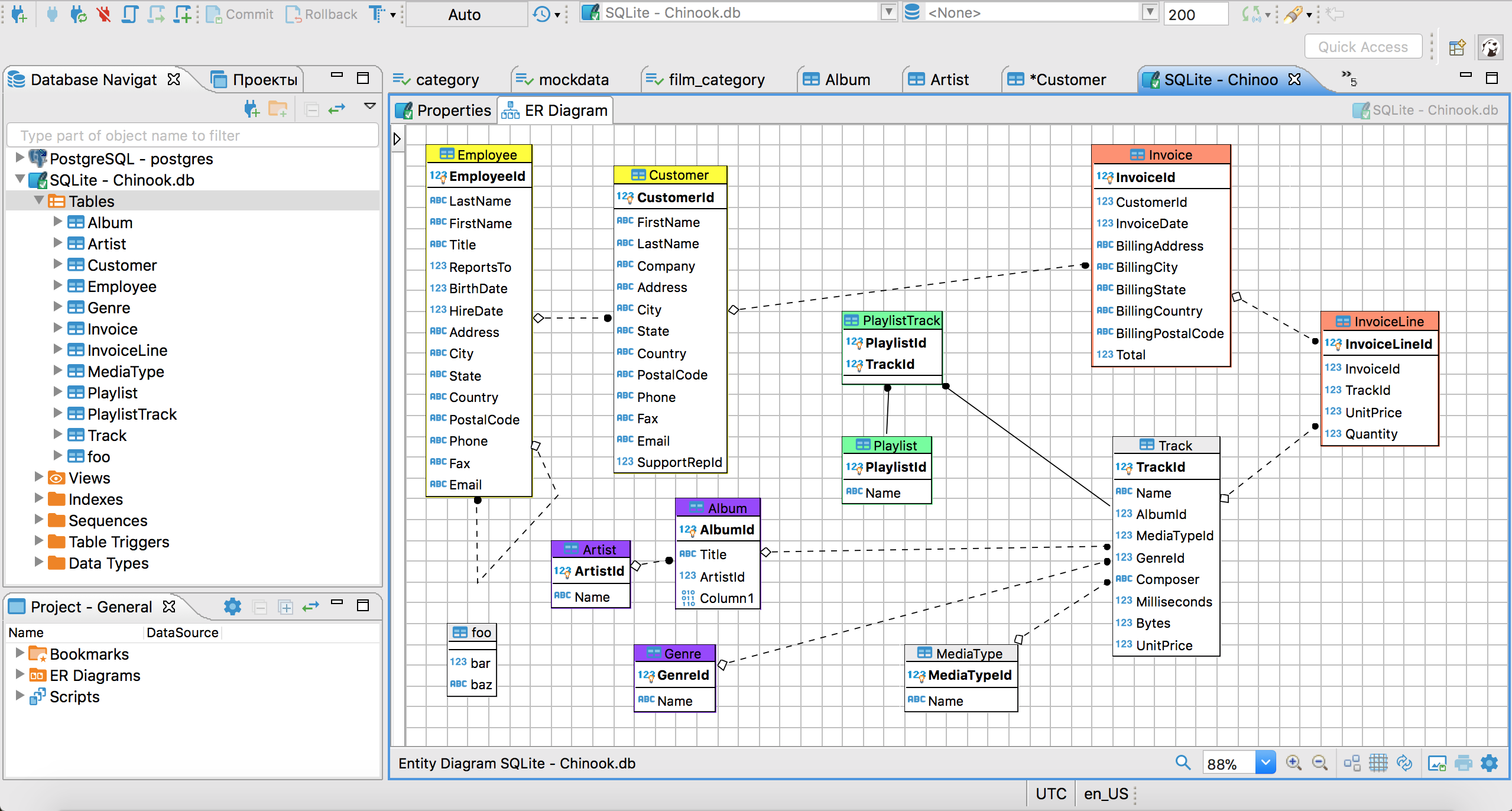
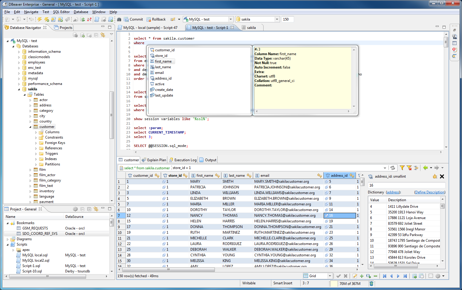
Reviewers praise DBeaver for being fast to set up, reliable across many databases, and efficient for daily querying and admin tasks. Users highlight a clean SQL editor, strong ER/visualization tools, and broad connectivity as standout advantages over basic clients. Some note rough edges: occasional freezes and an Eclipse-era UI feel, plus navigation that can be confusing at first. From the makers of
, feedback underscores its “overpowered” simplicity and ease in managing databases, reinforcing its appeal to developers and analysts who want a universal, no-fuss toolkit.
Great product, I've used it on Mac and Linux and it just worked with little setup. Highest praise I can offer
Pros:simple setup, will suggest and download software needed to connect to your db
Cons:simple commands like querying a table you're viewing is not obvious
Walnut
Songfari