Launching today

LangGraphics
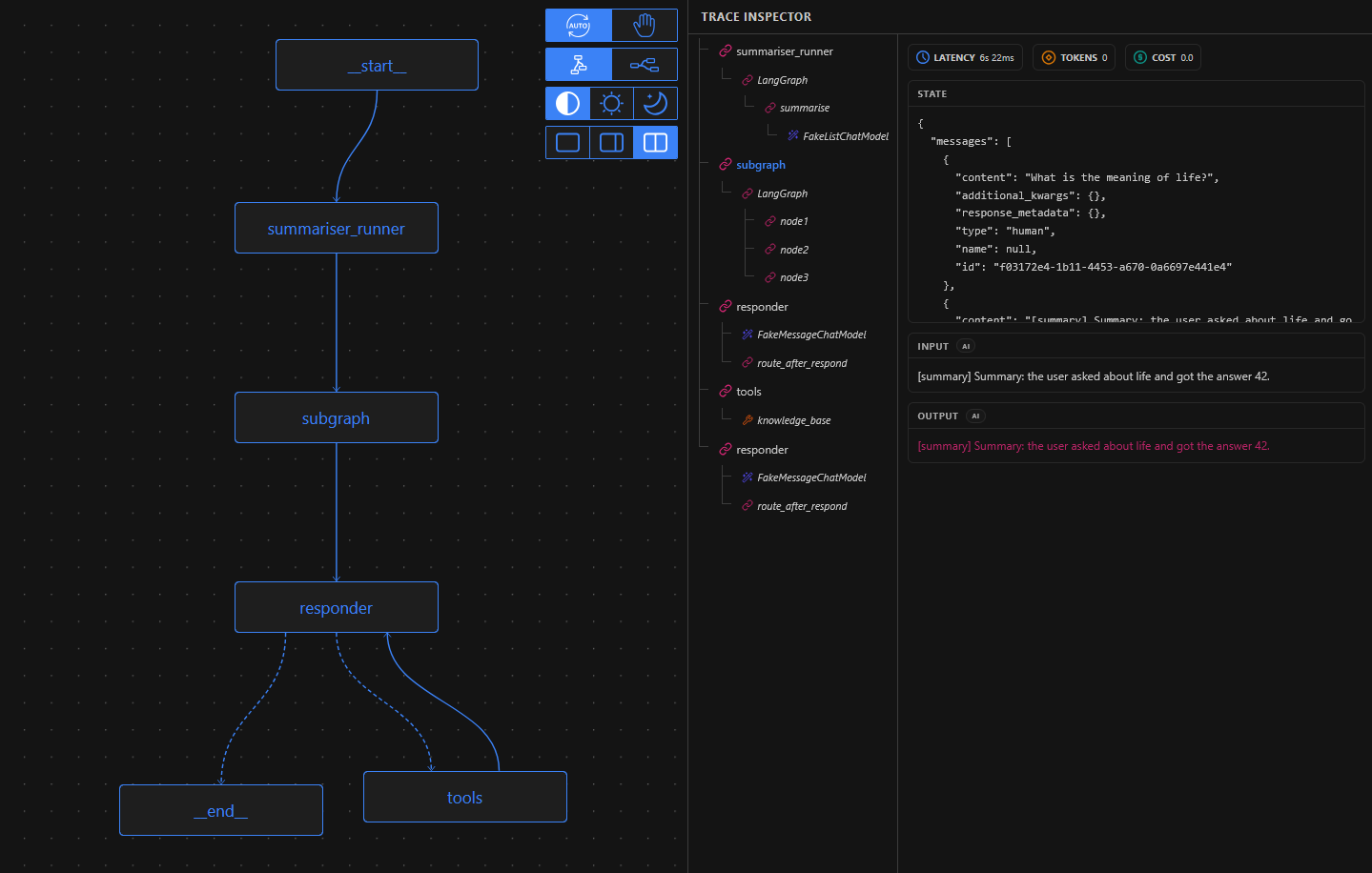
Visualize LangGraph agent workflow executions in real-time
1 follower
Visualize LangGraph agent workflow executions in real-time
1 follower
LangGraphics is a live visualization tool for LangGraph agents. It's especially useful when working with large networks: graphs with many nodes, branching conditions, and cycles are hard to reason about from the logs alone.



