Launched this week
Schema Pad

Schema Pad

Database schema designer and SQL generator with Agentic AI.

2 followers

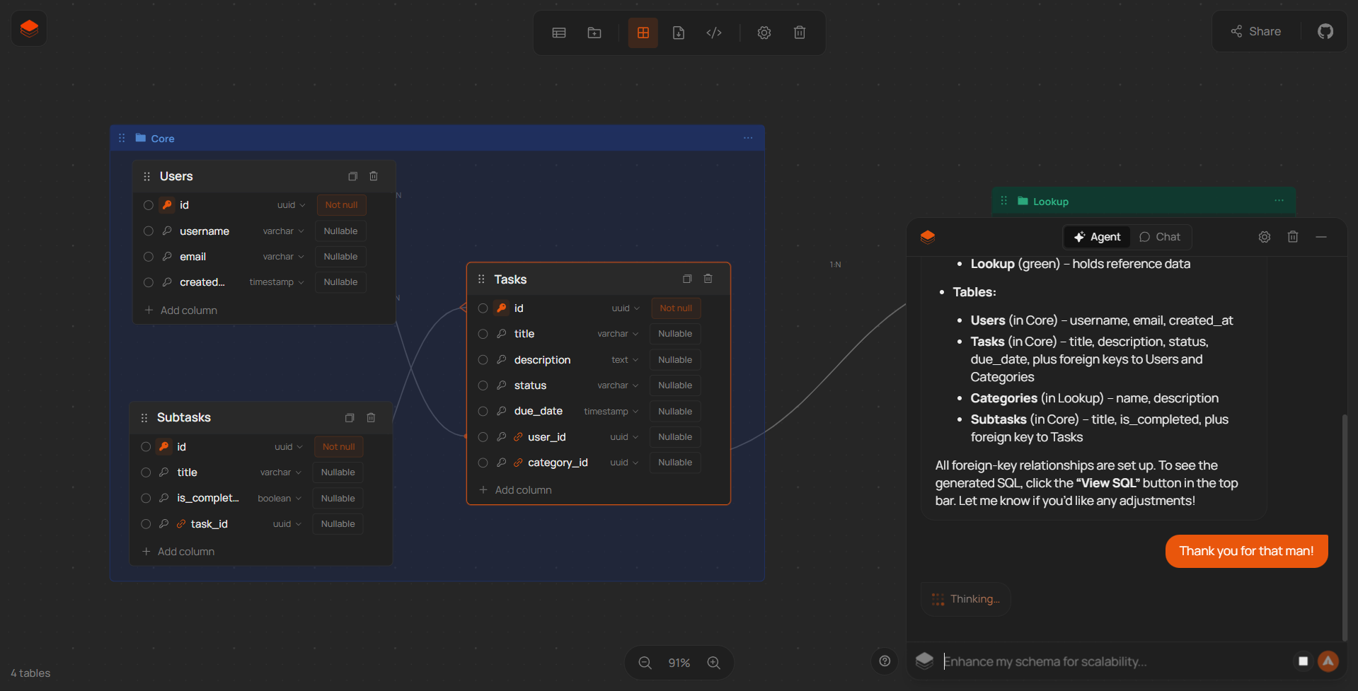
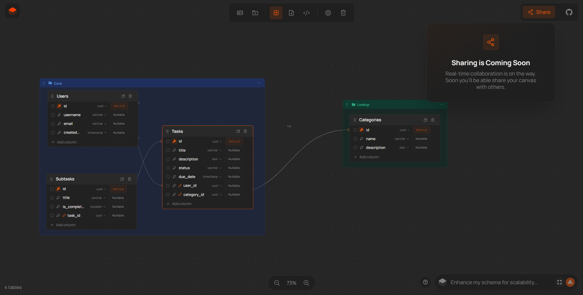
Schema Pad: design database schemas on a canvas, export SQL, and use Agentic AI with full schema context. Schema Pad is fully open-source and free for you to self-host too!
Schema Pad gallery image
Schema Pad gallery image
Schema Pad gallery image
Schema Pad gallery image
Schema Pad gallery image
Free
Launch tags:Developer ToolsGitHubTech
Launch Team / Built With