
UX Brite GTM Platform
Our platform turns marketing & tech chaos into clarity.
1 follower
Our platform turns marketing & tech chaos into clarity.
1 follower
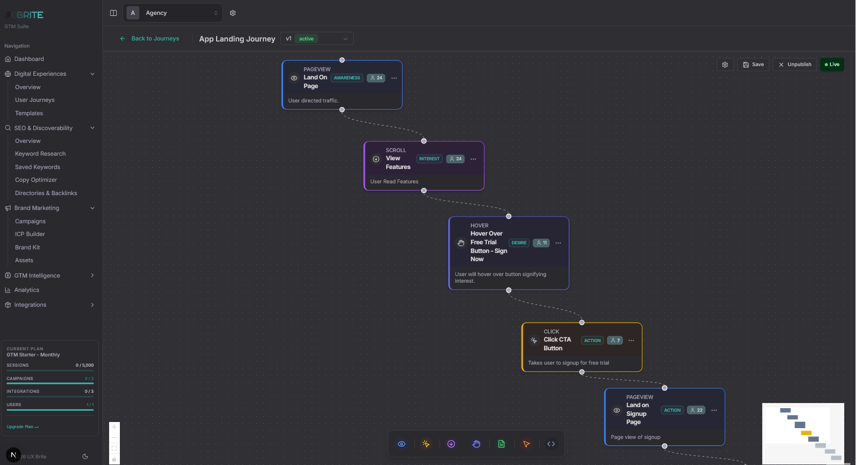
We help businesses build websites, apps, and digital products that drive conversions, engage customers, and simplify operations. Trusted by over 200+ companies. Our platform unifies user experience (UX) data and go-to-market (GTM) signals so marketing teams can optimize spend, prove impact, and drive real revenue - without all the guesswork. Connect over 50+ Apps & Orchestrate Your GTM.






